redis学习路线
参考教程
Redis 不管是在社招/校招面试中,被问到的频率都非常高;在日常开发中,Redis 的使用频率也非常高,几乎是 Java 后端开发必须掌握的技术栈,所以 Redis 也被二哥归纳到了Java 后端四大件中。 Redis是一种基于键值对(key-value)的NoSQL数据库。它的数据都存放在内存中,所以读写性能非常出色,同时,它会利用快照和日志的形式将内存的数据持久化到硬盘上,防止数据丢失。由于 Redis 的出色性能,它被应用于企业级开发的多个场景当中,比如说缓存、计数器、排行榜、社交网络、消息队列、分布式锁等等,因此,Redis 的企业开发中占据了重要的位置。
第一阶段






redis在线环境
如果没有 Redis 环境,可以直接访问这个网址https://try.redis.io/,它会给你模拟一个在线的环境可供你尽情使用!

视频
黑马程序员 Redis 入门到实战教程里包含了比较多实战的内容,比如说优惠券秒杀、分布式锁、消息队列等等内容

文档
任何时候,官方的文档都是非常值得去参考和学习的。

第二阶段:进阶实战
下面列举一些 Redis 的使用场景:
- 缓存 - 将热点数据放到内存中,设置内存的最大使用量以及过期淘汰策略来保证缓存的命中率。这也是绝大多数小伙伴会写到简历上的一条。
- 计数器 - Redis 这种内存数据库能支持计数器频繁的读写操作。
- 应用限流 - 限制一个网站访问流量。
- 消息队列 - 使用 List 数据类型,它是双向链表。
- 查找表 - 使用 HASH 数据类型。
- 交集运算 - 使用 SET 类型,例如求两个用户的共同好友。
- 排行榜 - 使用 ZSET 数据类型,技术派的首页就有作者排行榜,用的就是该数据类型。
- 分布式 Session - 多个应用服务器的 Session 都存储到 Redis 中来保证 Session 的一致性,这也是简历上常写一个知识点。
- 分布式锁 - 除了可以使用 SETNX 实现分布式锁之外,还可以使用官方提供的 RedLock 分布式锁实现。
视频
百度网盘

项目实战
黑马点评
学习建议
在学习 Redis 时,最常见的需求有三个方面。
- 日常使用操作:比如常见命令和配置,集群搭建等;
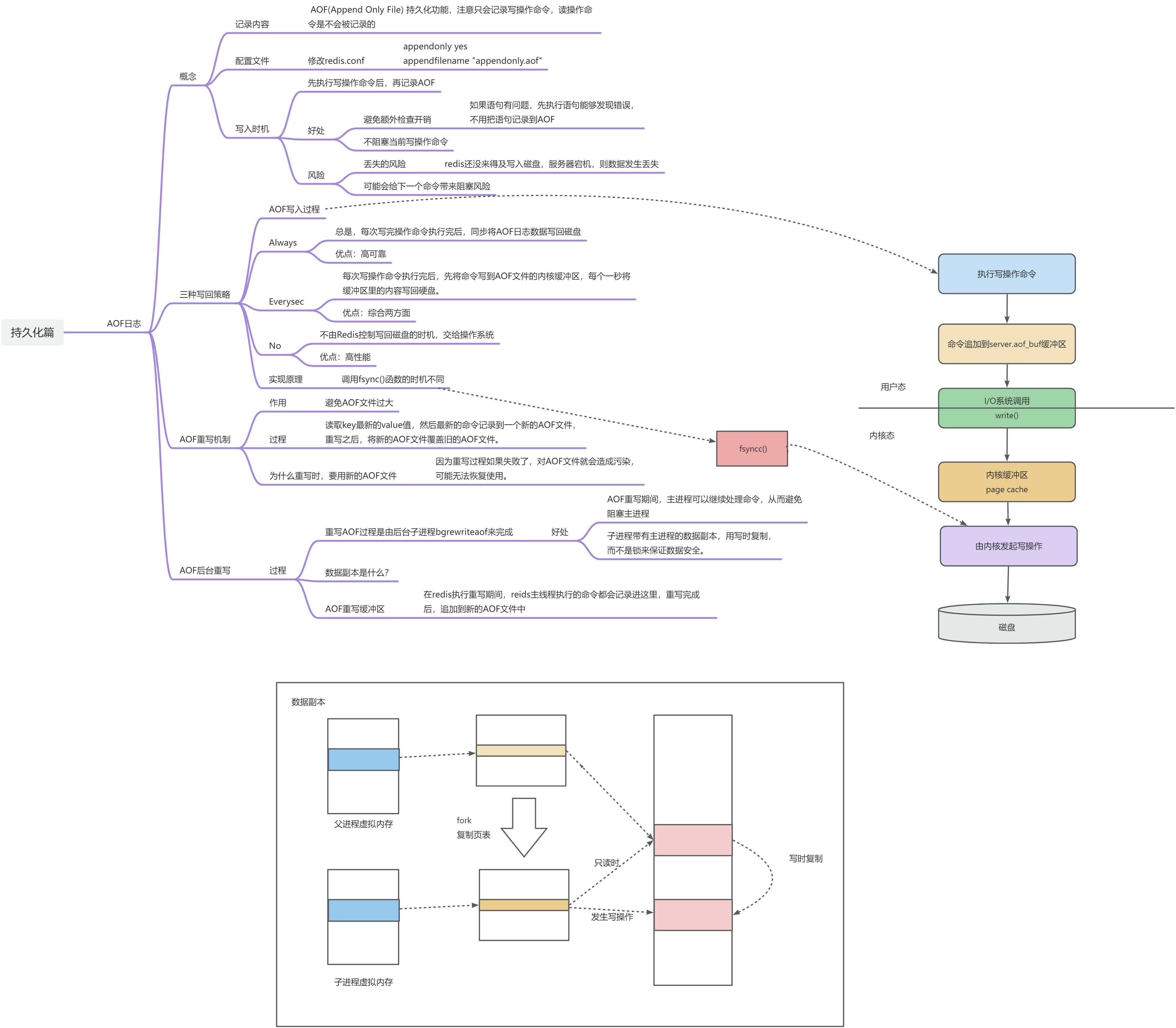
- 关键技术原理:比如 IO 模型、AOF 和 RDB 机制等;
- 在实际使用时的经验教训,比如,Redis 响应变慢了怎么办?Redis 主从库数据不一致怎么办?等等。 面试前,强烈建议大家把「面渣逆袭 Redis 篇」好好刷一遍 还有这份《Redis最全的116道面试题.pdf》
